ComboSync SPGCI Connector

ComboSync SPGCI Connector

ComboCurve

S&P Global Commodity Insights (SPGCI) Connector

ComboSync connector mapping and dataflow documentation for SPGCI data sources

Recommended Mapping Overview
Connector Mapping

SPGCI → ComboCurve Entity Mapping

The following table describes the recommended mapping between SPGCI source entities and ComboCurve destination entities.

SPGCI SourceComboCurve Destination
well / well_headerWell
well / completion_headerWell
production/allocated / production_headerWell, MonthlyProduction, DirectionalSurvey
production/unallocated / production_headerWell, MonthlyProduction, DirectionalSurvey
production/allocated / production_monthlyMonthlyProduction
production/unallocated / production_monthlyMonthlyProduction
well / well_directional_survey_stationDirectionalSurvey
impact/well / impact_wellWell
impact/historicalwellproduction / impact_well_and_prodMonthlyProduction
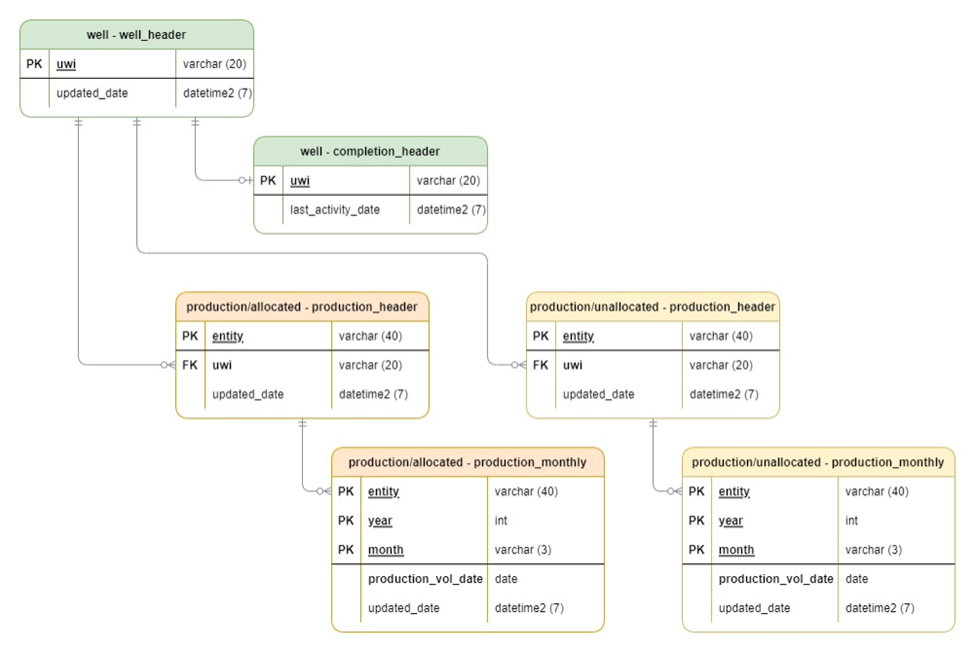
SPGCI Entities
Entity Relationship

SPGCI Entity Relationship Diagram

The diagram below illustrates the relationships between SPGCI source entities used by the connector.

SPGCI Entity Relationship Diagram
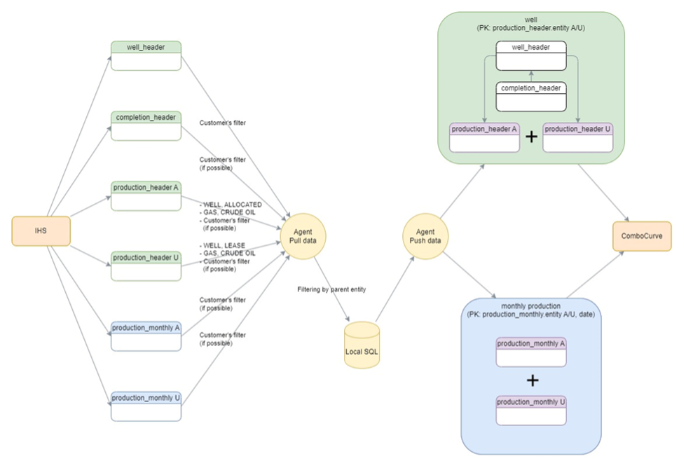
SPGCI Dataflow
Data Pipeline

SPGCI → ComboCurve Dataflow

The dataflow illustrates how data moves from IHS/SPGCI through the Agent pull and push process into ComboCurve, with local SQL staging for monthly production.

SPGCI Dataflow Diagram
Well — Field Mapping
Well Entity

Well — Source: well / well_header

FROM well_header LEFT JOIN completion_header ON completion_header.uwi = well_header.uwi JOIN production_header ON production_header.uwi = well_header.uwi

Referenced Entities & Derived Fields

  • COMPLETION_HEADER — Referenced entity (LEFT JOIN on uwi)
  • PRODUCTION_HEADER — Referenced entity
    • Allocated: production/allocated / production_header
    • Unallocated: production/unallocated / production_header
  • CHOSEN_ID — On PRODUCTION_HEADER level
    REPLACE(REPLACE(REPLACE(PRODUCTION_HEADER.entity, ' ', 'X'), '-', 'Y'), ',', 'Z') + 'A' or 'U'
  • UPDATED_DATE — Max value of updated_date, COMPLETION_HEADER.last_activity_date, PRODUCTION_HEADER.updated_date
  • PRIMARY_PRODUCTPRODUCTION_HEADER.primary_product
    • Allowed values: oil, gas, water
    • crude oil is mapped to oil
    • Other values must be mapped to an empty value
SPGCI FieldComboCurve Field
CHOSEN_IDChosenID
'ihs'DataSource
abstractAbstract
CASE WHEN country = 'UNITED STATES OF AMERICA' THEN LEFT(uwi, 10) ELSE NULL ENDApi10
CASE WHEN country = 'CANADA' THEN LEFT(uwi, 10) ELSE NULL ENDCustomString16
CASE WHEN country = 'UNITED STATES OF AMERICA' THEN LEFT(uwi, 12) ELSE NULL ENDApi12
CASE WHEN country = 'CANADA' THEN LEFT(uwi, 12) ELSE NULL ENDCustomString17
CASE WHEN country = 'UNITED STATES OF AMERICA' THEN uwi ELSE NULL ENDApi14
CASE WHEN country = 'CANADA' THEN uwi ELSE NULL ENDCustomString18
basinBasin
blockBlock
ISNULL(COMPLETION_HEADER.completion_date, completion_date)CompletionStartDate
countryCountry
countyCounty
current_operatorCurrentOperator
current_operator_common_namecurrentOperatorAlias
current_operator_codeCurrentOperatorCode
current_operator_tickerCurrentOperatorTicker
rig_release_dateDateRigRelease
districtDistrict
first_spud_dateDrillStartDate
ground_elevElevation
fieldField
gross_perf_intervalGrossPerforatedInterval
hole_directionHoleDirection
PRODUCTION_HEADER.entity + '-A' or '-U'IhsId
lateral_lengthLateralLength
leaseLeaseName
lease_numLeaseNumber
max_tdMeasuredDepth
permit_license_datePermitDate
playPlay
original_operatorPreviousOperator
original_operator_codePreviousOperatorCode
rangeRange
sectionSection
spud_dateSpudDate
province_stateState
COALESCE(PRODUCTION_HEADER.production_status, current_status, activity_group)Status
sub_playSubplay
surface_latitudeSurfaceLatitude
surface_longitudeSurfaceLongitude
surveySurvey
td_dateDrillEndDate
target_formationTargetFormation
bh_latitudeToeLatitude
bh_longitudeToeLongitude
townshipTownship
tvdTrueVerticalDepth
well_nameWellName
well_numWellNumber
latest_well_typeWellType
UPDATED_DATEUpdatedAt
COMPLETION_HEADER.completion_designCompletionDesign
COMPLETION_HEADER.total_proppantFirstPropWeight
COMPLETION_HEADER.total_fluidFirstFluidVolume
COMPLETION_HEADER.perf_interval_lengthPerflaterallength
COMPLETION_HEADER.producing_formationLandingZone
COMPLETION_HEADER.producing_formation_shallowest_intervalUpperPerforation
COMPLETION_HEADER.producing_formation_deepest_intervalLowerPerforation
COMPLETION_HEADER.total_num_stagesFirstStageCount
PRODUCTION_HEADER.production_start_dateFirstProdDate
CONCAT(PRODUCTION_HEADER.entity_type, ':ALLOCATED' or ':UNALLOCATED')AllocationType
PRIMARY_PRODUCTPrimaryProduct
Impact Entity

Well — Source: impact/well / impact_well

SPGCI FieldComboCurve Field
api_14_uwi_unformattedChosenID
'ihs'DataSource
'impact'CustomString19
CASE WHEN Country = 'United States' THEN LEFT(api_14_uwi_unformatted, 10) ELSE NULL ENDAPI10
CASE WHEN Country = 'Canada' THEN LEFT(api_14_uwi_unformatted, 10) ELSE NULL ENDCustomString17
CASE WHEN Country = 'United States' THEN api_14_uwi_unformatted ELSE NULL ENDApi14
CASE WHEN Country = 'Canada' THEN api_14_uwi_unformatted ELSE NULL ENDCustomString18
abstractAbstract
azimuthAzimuth
basinBasin
blockBlock
date_completionCompletionStartDate
countryCountry
countyCounty
operatorCurrentOperator
operator_tickerCurrentOperatorTicker
districtDistrict
fieldField
date_vintageFirstProdDate
rate_ip_24_test_gasFirstTestGasVol
rate_ip_24_test_oilFirstTestOilVol
gatherer_gasGasGatherer
footage_perf_intervalGrossPerforatedInterval
footage_perf_intervalPerfLateralLength
ground_elevation_ftGroundElevation
ground_elevation_ftElevation
well_orientationHoleDirection
spacing_neighbor_current_horiz_distance_in_ftHzWellSpacingAnyZone
spacing_res_neighbor_current_horiz_distance_in_ftHzWellSpacingSameZone
prod_entity_idIhsId
REPLACE(reservoir, '##', ' ')LandingZone
footage_lateral_lengthLateralLength
lease_nameLeaseName
footage_mdMeasuredDepth
api_grav_liquidsOilApiGravity
spacing_neighbor_current_relationshipParentChildAnyZone
date_permit_grantedPermitDate
play_designationPlay
original_operatorPreviousOperator
prod_type_rptdPrimaryProduct
proppant_mesh_sizeProppantMeshSize
proppant_typeProppantType
location_rangeRange
artificial_lift_methodRecoveryMethod
location_sectionSection
date_spudSpudDate
frac_stagesFirstStageCount
state_provinceState
status_current_prodStatus
play_subregionSubplay
latitude_shSurfaceLatitude
longitude_shSurfaceLongitude
permit_reservoirTargetFormation
latitude_bhToeLatitude
longitude_bhToeLongitude
fluid_volumeFirstFluidVolume
proppant_volumeFirstPropWeight
location_townshipTownship
footage_tvdTrueVerticalDepth
spacing_neighbor_current_vert_distance_in_ftVtWellSpacingAnyZone
spacing_res_neighbor_current_vert_distance_in_ftVtWellSpacingSameZone
well_nameWellName
well_numberWellNumber
MonthlyProduction — Field Mapping
Production

MonthlyProduction — Source: production/(un)allocated / production_monthly

  • Allocated: production/allocated / production_header
  • Unallocated: production/unallocated / production_header
  • Grouping by entity, production_vol_date
  • ChosenID is used from the production_header referenced by the entity attribute
SPGCI FieldComboCurve Field
(from production_header)ChosenID
production_vol_dateDate
'ihs'DataSource
MAX(days_on)DaysOn
SUM(PM.combined_gas_vol)Gas
SUM(PM.liquid_vol)Oil
SUM(PM.water_vol)Water
Impact Entity

MonthlyProduction — Source: impact/historicalwellproduction / impact_well_and_prod

SPGCI FieldComboCurve Field
api_14_uwi_unformattedChosenID
proddateDate
'ihs'DataSource
gas * 30.25Gas
liquids * 30.25Oil
water * 30.25Water
DirectionalSurvey — Field Mapping
Survey Data

DirectionalSurvey — Source: well / well_directional_survey_station

  • Allocated: production/allocated / production_header
  • Unallocated: production/unallocated / production_header
  • ChosenID is used from the production_header referenced by the uwi attribute
SPGCI FieldComboCurve Field
(from production_header)ChosenID
'ihs'DataSource
'WGS84'SpatialDataType
station_md_uscustMeasuredDepth
station_tvd_uscustTrueVerticalDepth
azimuthAzimuth
inclinationInclination
x_offset_uscustDeviationEW
y_offset_uscustDeviationNS
latitudeLatitude
longitudeLongitude

Source: S&P Global Energy, ©2025 by S&P Global Inc. All rights reserved.

For any additional questions or concerns, please reach out to support@combocurve.com


    • Related Articles

    • ComboSync Enverus Connector

      ComboCurve™ Enverus Connector ComboSync connector mapping and dataflow documentation for Enverus data sources Supported Enverus APIs Connector Enverus Data Sets The Enverus connector supports two data set families, each accessed through a different ...
    • ComboSync Connector

      ComboCurve™ Available ComboSync API Endpoints Supported ingestion and extraction endpoints available through the ComboSync integration platform Ingestions Push Data Into ComboCurve These are the items we can ingest into ComboCurve from client source ...
    • ComboSync v2 Overview

      ComboCurve™ ComboSync v2 Overview A software service to hide the REST API integration — standalone, no-code-on-the-customer solution for integrating client and public subscription data in and out of ComboCurve ComboSync v2 is a standalone, ...
    • ComboSync Agent Installation Guide

      ComboSync Agent Installation Guide Requirements Application Server OS Windows 10/11, Windows Server 2016+ Powershell 5+ for the installation/updating part CPU core 2+ RAM 8+ GB Disk space 600 MB + about 2 GB for logs Networking / Required outbound ...
    • ComboSync Auto-Update Feature

      ComboSync Agent Auto Update Introduction An automatic update feature is preferred. There is no action needed on the customer side. The update will be performed automatically. If the ComboCurve support team detects any auto-update issue, they will ...